まとめ記事を見ていたらちょっと興味のあるコメントを見つけました。
IL620のアライアンス胴である「ヒュポスタシス・ヒーラークローク」からIL630のトークン強化装備「ルナエンヴォイ・ヒーラージュストコールRE」に変えるとどっちのほうがダメージが出るのでしょうか?という質問に対して「大前提としてメインステ(ヒラならMND)が絶対優先ってのを理解しろ」や「サブステよりメインステを重視しよう」「ILが10違ってたらILを信じろって言われて育ったわ」とコメントが付いていました。
ちょっと気になって計算してみると、アライアンス胴のほうが強いことが分かりました。
ヒーラーの装備はちょっと特殊で信仰がついていると極端にダメージが落ちます。
零式胴を持っていれば考慮すらしないんですが、零式未踏破で少しでもダメージを上げたい…という方向けにどれくらいの差があるのか、まとめましたので参考にしていただければ幸いです。
ステータスの計算方法はAllagan Studiesを参考にして計算しています。
https://www.akhmorning.com/allagan-studies/stats/#player-stats-overview
アライアンス胴とトークンREの差
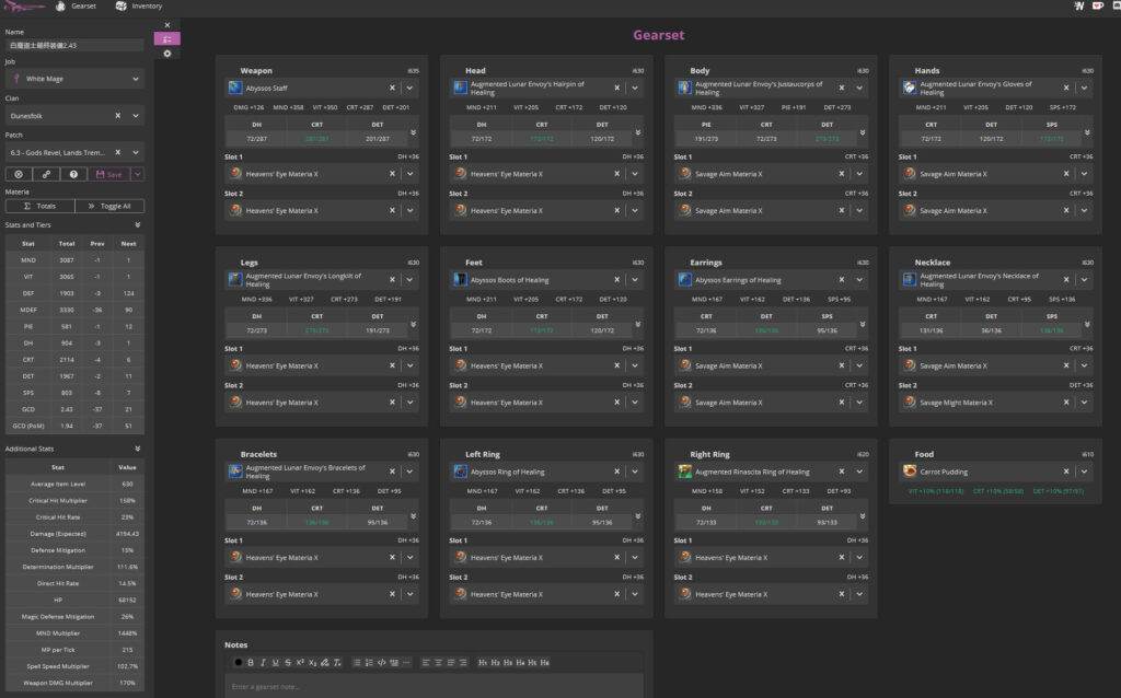
今回は白魔道士の装備で比較します。下の画像がトークン胴REで組んだ装備です。

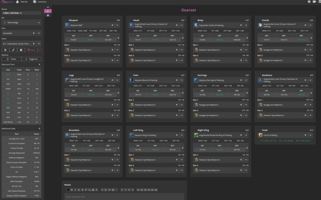
下の画像がアライアンス胴で組んだ装備です。またステータスはどちらも食事込みでパーティボーナス5%の恩恵を受けています。

下の画像は計算したシートです。

トークン胴RE装備時、グレアガ1発のダメージは期待値込みで13,000に対して、アライアンス胴は13,113になりました。期待値込みとはクリティカルやダイレクトヒットを考慮した計算でAve Dで表示しています。
同じGCDですので仮に100発HITしたときのDPSはトークン胴REは5,349.79DPSでアライアンス胴は5,396.29になります。約50差ですね。
結果としてアライアンス胴からトークン胴REに変えた場合HPが500ほど上がりますが、グレアガのダメージが約100下がることが分かりました。
記事は以上になります。閲読ありがとうございました。
コメント 14件
いま零式未踏破のくせに火力がとか言うの滑稽だから正直どうでもいいというかそのレベルならHPでも盛ってたほうがよっぽどマシ
コメントありがとうございます。
プレイスタイルは人それぞれなのでお任せします。
ヒーラーなのにヒールについて全く書いてなくて草。
ダメージ出したいならDPSやれよ。。
コメントありがとうございます。
ヒールも期待値込みだったらアラ胴のほうが上です。
ダメージ量が上がればヒール量も上がるんだよなぁ〜…
そりゃそういう記事だからなw
このゲームのヒーラーはヒール回しつついかに火力出すかはとても重要。
ヒールの事なんて大前提の話は別の話。
そもそもヒール量の計算の記事だって書いてるのに
はじめまして!
書く場所違うかなーと思いつつも、絶オメガの記事でお世話になっているのでコメント残しておこうかなと!
自分含めて固定の皆から分かりやすいと好評なので、これからも高難易度含めた色んな記事の投稿待ってます!
こういう記事も検証してる事自体好きなので、色々見れたらなと思います!
火力至上主義のゲームで何言ってんだって人も居ますが、気にせず色んな検証記事も待ってまーす!
長文失礼しました!
ララチャンカワイイ
コメントありがとうございます!
試験的に攻略記事を書いたら予想以上に反響があってとても驚いております…
昔私もなんでこうなってんだっていう装備が多かったのでいろいろ知識を貰っていい情報を共有できたらいいかな~って思ってます。
アリガトウゴザイマス
初コメ失礼します。
これから零式挑む、に当たってアラ胴かRE胴か悩んでいたのですが、どう探しても零式済の最終装備しか出てこなかったので助かりました!
賢者をやってるのですが、ダメージがそのままヒールになると思いますし、ヒラもヒールは前提、その上でダメージ少しでも出せる人が強いのかなと感じたのでアラ胴で零式挑みたいと思います。
他の記事もわかりやすくて非常に参考になりました。ありがとうございます!
コメントありがとうございます!
やっぱ需要ありますよね…参考になれば幸いです。
昔の記事読まれるってちょっと恥ずかしいけど…w
高難易度等今まで挑戦すらしていかったライト勢です。
とにかくILが高ければいいだろう!と思っていましたけれど、求めるものによってはその限りではないんですね!
へたっぴでギリギリ過ぎる戦いしてる自分には嬉しい情報でした!ありがとうございます!
コメントありがとうございます!
参考になってよかったです!
とても分かりやすかったです。
リーパー使う場合の胴はアライアンスと因果RE どちらが強いでしょうか。
教えていただけると助かります。
コメントありがとうございます。専門外なのでわからないですが、DPSはさすがにトークン胴REだと思います。ヒラのトークン胴は信仰がついていますので…
コメントを残す